¿Alguna vez te ha tocado enfrentarte a un misterioso "Connection Refused" al intentar acceder a…
Automatización Diaria de Informes
o todo lo que reluce es PowerBI ni todo lo que se automatiza necesita 27 capas de arquitectura distribuida con microservicios. A veces, solo hace falta un Excel, un poquito de Python, y la voluntad de no repetir lo mismo cada mañana.
Este script surgió como respuesta a un problema cotidiano (y aburrido): alguien tenía que extraer todos los días los datos de ventas y accesos desde una fuente HTML (tipo Experticket), pasarlos a una plantilla de Excel y, para rematar, hacer una captura para enviarla por WhatsApp. Todo esto… manualmente.
Spoiler: ya no es manual.
Propósito
Reducir el trabajo mecánico, evitar errores humanos y demostrar (una vez más) que si algo se repite, lo puedes automatizar. Especialmente si ese algo implica abrir un navegador, copiar datos, abrir Excel, pegar cosas y luego mandar una captura a un grupo de WhatsApp.

Archivos involucrados
– `automatizacion_diaria.py`: script que hace magia.
– `config.ini`: el cerebro configurable (urls, paths, modos de envío).
– `captura.png`: evidencia visual del resultado.
– `automatizacion_log_YYYY-MM-DD.txt`: el diario de bitácora.
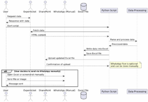
Flujo de trabajo
1. Llamas al script (preferiblemente desde una terminal negra con letras verdes).
2. Se conecta a la URL de origen (experticket-style).
3. Extrae datos clave como nacionalidad, profesión, fecha de nacimiento y «conocido por» (sí, esto existe).
4. Actualiza o genera un Excel con esos datos.
5. Lanza el Excel y hace una captura de pantalla.
6. (Opcional pero molón) lo manda por WhatsApp automáticamente, ya sea con control GUI o vía web.
Dependencias
Instala con:
pip install requests beautifulsoup4 pandas pyautogui pywhatkit openpyxl
Configuración (`config.ini`)
[ARCHIVOS] url = https://admin.urldemovidas.com/formulario?query=XYZ archivo_excel = ./informes/ventas.xlsx log_file = ./logs/automatizacion_log imagen = ./capturas/captura.png [GENERAL] metodo = desktop # o "web" [WHATSAPP] numero = +34123456789 # para "web" contacto = Grupo Ventas # para "desktop"
Cosas que me gustaron de este desarrollo
– Se adapta fácilmente a otros portales HTML similares.
– Permite controlar el envío por WhatsApp desde escritorio sin plugins raros.
– Los logs permiten revisar todo lo que se ha hecho y cuándo (ideal para auditorías express).
– Ideal para días con mucho estrés en operaciones: todo a un click.
Conclusión
A veces, el truco no está en inventar la rueda, sino en hacer que la que ya tienes dé vueltas sola.